派克63CTCHMIRNS24MC260C1122液压缸技术资料
那个总抱怨公交车太挤的同事,买了辆电动自行车,每天踏日光而来,乘黄昏而归,精气神儿比以前好了不少,整个人看起来熠熠生辉;
那个总抱怨带孩子太累的闺蜜,开始分享亲子时光,陪孩子看童话故事,周末去游乐园玩耍,疲惫黯淡的眼神突然有了光彩,仿佛心里住进了春天。
正如刘同所说的一句话:“与其抱怨身处黑暗,不如提灯前行。"
风雨打湿了衣衫,就记得出门带伞;堵车耽误了时间,就享受一个人的空间;心伤蹉跎了华年,就从当下转变;爱人忘记了生日,就送自己一份礼物,圆一份心愿。
亲爱的朋友,抱怨就像乌云笼罩着天空,唯有停止抱怨,才能看见那一片蔚蓝。
派克液压缸63CTCHMIRNS24MC260C1122型号分解说明
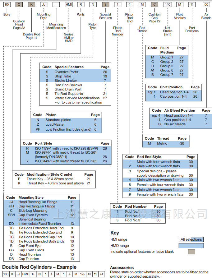
63=孔径
CTC=安装方式
HMI=HMI系列号,固定不变的
R=端口,ISO 1179-1,螺纹符合ISO 228(BSPP)
N=活塞式,标准活塞 Z=装载主机 PF=低摩擦(包括压盖)
S=特征
2=2号杆
4=带两个扳手平面的外螺纹
M=杆螺纹,公制
C=缓冲垫
260=缸行程260mm
C=组1
11=特殊气缸端口
22=代码放气位置页面






型号代码63CTCHMIRNS24MC260C1122对应Parker的HMI系列液压缸,其详细配置和规格如下:
缸径与系列:63表示缸径为63毫米,HMI系列为标准行程、矩形法兰安装的液压缸。
安装方式:CT表示安装方式为中间固定耳轴(中间轴安装)。
端口与活塞杆:R表示端口类型为ISO 1179-1螺纹端口(BSPP),N表示标准活塞,流体介质组为6(矿物油基液压油)。
2 活塞杆编号为1,杆端设计为带两个扳手平面的外螺纹,杆螺纹为公制。
行程与流体:260表示行程长度为260毫米,C表示流体介质组5(适用于水-乙二醇或合成液压液)。
缸口与放气:11表示缸口位置为头部位置1,22表示放气位置为头部位置2。
该型号的工作压力可达210 bar,缸径范围25 mm至200 mm,行程可定制。
1 安装时需确保液压系统清洁度达标,并根据安装方式(如中间固定耳轴)正确固定液压缸。
因为开口抱怨的瞬间,我们就把责任归咎给了他人,把一切不如意推脱给了外界。却忘了,生活是自己的,没有人应该为我们负责。
荀子说:“自知者不怨人,知命者不怨天。怨人者穷怨天者无志。"意在告诉我们,有自知之明的人不会抱怨别人,掌握自己命运的人不会抱怨苍天。
当我们把抱怨的时间用来提升自己,把指责的精力用来解决问题,就会发现生活中处处是转机。
液压缸是将液压能转变为机械能的、做直线往复运动(或摆动运动)的液压执行元件。它结构简单、工作可靠。用它来实现往复运动时,可免去减速装置,并且没有传动间隙,运动平稳,因此在各种机械的液压系统中得到广泛应用。液压缸输出力和活塞有效面积及其两边的压差成正比;液压缸基本上由缸筒和缸盖、活塞和活塞杆、密封装置、缓冲装置与排气装置组成。缓冲装置与排气装置视具体应用场合而定,其他装置则可少。
活塞仅能单向运动,其反方向运动需由外力来完成。但其行程一般较活塞式液压缸大。
活塞式液压缸可分为单杆式和双杆式两种结构,其固定方式由缸体固定和活塞杆固定两种,按液压力的作用情况有单作用式和双作用式。在单作用式液压缸中,压力油只供液压缸的一腔,靠液压力使缸实现单方向运动,反方向运动则靠外力(如弹簧力、自重或外部载荷等)来实现;而双作用液压缸活塞两个方向的运动则通过两腔交替进油,靠液压力的作用来完成。
如图2所示为单杆双作用活塞式液压缸示意图。它只在活塞的一侧设有活塞杆,因而两腔的有效作用面积不同。在供油量相同时,不同腔进油,活塞的运动速度不同;在需克服的负载力相同时,不同腔进油,所需要的供油压力不同,或者说在系统压力调定后,环卫垃圾车液压缸两个方向运动所能克服的负载力不同。
双杆气缸
安装样式和代码双杆气缸在气缸模型中用“K"表示代码,如第31页所示。
DIN气缸范围HMD双杆气缸仅可安装JJ、C和DD型以及1号和2号杆。这些气缸不符合DIN 24 554标准。
维度为了获得双杆气缸的尺寸信息,先,通过参考来选择所需的安装样式相应的单杆模型如第9至13页所示。 这些应补充表中的尺寸相反,提供全套尺寸。杆强度双杆气缸采用两个独立的活塞杆,其中一个拧入活塞组件内的另一个端部。作为结果,一个活塞杆比另一个更强。更强
杆可以通过其末端印有的字母“K"来识别。 不同的大压力额定值适用于更强的和双杆气缸的较弱杆——见压力限制,第25页。
最小行程长度——内螺纹杆端(仅HMI)如果需要在活塞杆上安装凹形(代码5或9)活塞杆端行程为80mm或更小的双杆气缸,内径为80mm或以上。
Parker派克2H系列液压缸的基本型号:
32BHMIRN14M100M2200
40SBDHMIRN24M200M1100
3.25HH2HKTS39A2.0
50CHMIRN14M70M3300
50CHHHMDRZS23MC30M1100
100DDHMIRNS24M2300/125M1144
50.8CDD2HRLS14MC2250C1122
38.1CTC2HTLS24MC100C3344
127.0CDD2HPLS24MC2000C1144
177.8CDD2HPKS24MC1250C
101.6CTC2HRCS24MC1575C1100
80CJJHMIRNS33MC245M1300
100CCPHMIYNS24M70C1144
101.6TC3LRB43M350
40JJHMIRFS23M200M1100
50JJHMIRN34M40M2233
80HHHMDRN27M950M1100
82.6J2HLR14A69.85
38.1JJ2HRL23M40M2200
63JJHMIRNS39M25M1100
80JJHMIRNS39M115M1100
80JJHMIRNS39M170M1100
50JJHMIRNS34M110M1100
50JJHMIRNS34M30M1100
100CHMIRNS39M270M1100
50JJHMIRNS34M16M1100
80JJHMIRNS34M15M1100
63CHMIRNS34M70M1100
50JJHMIRNS34M30M1100
50JJHMIRNS34M110M1100
100JJHMIRN34M170M1100
63CJJHMIRN33MC235M1201
40CCPHMIRNS13MC910M4X00
32CJJHMIRNS14MC80M1100
50JJHMIRPFS29M400M1100
63.5CKG2HRL29M29MC680
50.8CJ3LRLS34MC55M2244
50CJJHMIRN34MC400M1100
50CJJHMIRN39MC450M1100
32JJHMDRBS14M800M1100
38.1CBB2HRL14MC200M1133
63.5JJ2HKU24AC127
50CDDHMIRN14MC650M1144
127CHH2HRKS29MC135M1144
80CHHHMIRN23MC135M1122
82.6CJ2HCU14MC250M1133
32CJJHMIRN27MC21M1144
125CTBHMIRN24MC110M1133
50.8CJJ2HLT14MC241.3
38.1J2HRL19M47D1144
38.1J2HRL19M65D1144
38.1J2HRL19M60D1144
63CJJHMIRN14MC100M1144
250CMP5MMBPE14MC370M2244
200MP5MMBRE14M250M1122
GIGAVAC G81A-019现货
GIGAVAC GX16CEB现货
VATEC泵+压力开关+电机组件套件ASED-C/W/230/50/60现货
ROXSPUR PM6420-010-119现货
GIGAVAC GX21SBC现货
GIGAVAC P115BDA现货
ATHENA 16-KC-S-0-31-00现货
GIGAVAC HX22CCC现货
GIGAVAC GX16CEB现货
GIGAVAC 0697-2现货
X-ACTO X218刀片现货
GIGAVAC G81A-019现货
NASONSM-2C-45F/QCAU现货
NASON SM-2C-5F/QCAU现货
EURO FLUID EREM103AB现货
ROXSPUR PM6420-010-119现货
NASON SM-2C-20F/QCATBT403现货
LANG TECHNIK 30260现货
LANG TECHNIK 30160 现货
PROTECTION CONTROLS SS100A现货
LANG TECHNIK 30260现货
LANG TECHNIK 30330现货
托马斯THOMAS 18323现货
托马斯THOMAS 18322现货
托马斯THOMAS 18101现货
YELLOW JACKET 29072 72’黄色现货
力士乐REXROTH 0811405123 VT-VRRA1-527-1X/V0现货
ROXSPUR PM6420-010-119现货
ROXSPUR PM6420-001-119现货
现货G4W1F grau 插头
X-ACTOX218刀片现货
GIGAVAC GX23CAB现货
GIGAVAC HX241CAB现货
AUTOLITE 现货3136火花塞
CTCCK-A2A-190现货
REXROTH力士乐R901514282 4WRLE16V200M-4X/MXY/24F1
PARKER派克PRDM2PP21KVS
REXROTH力士乐R910916805 A10VSO28DFR1/31R-VPA12N00
PARKER派克TDA080EW09A2NXW
PARKER派克D1VW215HNJW91
PARKER派克D1VW026BNJW91
PARKER派克R6V03-5953009G0QB125VFM
PARKER派克R6V10-5953211G0QB125
REXROTH力士乐R900423326 MK15G1X/V
REXROTH力士乐R911315457 MSK070D-0300-NN-S1-UG0-NNNN
REXROTH力士乐R902230049 A2FO125/61R-VBB05 *GO2EU*
REXROTH力士乐R901071319 M-Z4SEH10E-2X/3G24ETK4/V
REXROTH力士乐R900992698 ABZAS-150-016-G-S-1X/V
REXROTH力士乐R900717720 AB21-28/125-010N
REXROTH力士乐R900968999 PGH2-2X/005RE07VU2
REXROTH力士乐0811404272 4WRLE16V200M-3X/G24K0/F1M
PARKER派克VMY210L06NV1P10
PARKER派克026-67052-0 C5V10 631 B1
PARKER派克F11 150 RF SHT 000
PARKER派克PV046R1K1T1NDLK
PARKER派克D111FCB32LC2NE70
REXROTH力士乐R901101469 4WS2EM10-5X/75B11T315K8CV-104
REXROTH力士乐R909610372 A7VO55LR/63R-NZB01
REXROTH力士乐R900429807 SF250K1-1-1X/
REXROTH力士乐0811404167 4WRPH6C4B24L-2X/G24K0/M-750
REXROTH力士乐R901070076 DBDS6K1X/200SO156
REXROTH力士乐R900707720 4WE6E67-6X/EG24N9K4/B15T06
PARKER派克013-44228-0 P14P3L1C4A2A00
CALZONI卡桑尼MRA400D-P2N1N1N1NX 0500/59100
PARKER派克D111FBE01LC1NF00
PARKER派克026-20497-0 R4R03 593 12 B1
PARKER派克R4R06-59511P2G0RB1
PARKER派克D91FBE02HC1NS00
PARKER派克D31FBE01EC1NS00
PARKER派克R6V06-595P0PN4MAB1
REXROTH力士乐0510625042 AZPF-11-016RQR20M
PARKER派克3911801488